Discussion Closed This discussion was created more than 6 months ago and has been closed. To start a new discussion with a link back to this one, click here.
No Options for Setting Constraints in Magnetic Field Model
Posted Oct 24, 2022, 8:40 a.m. EDT Electromagnetics, Modeling Tools & Definitions, Modeling Workflow 3 Replies
Please login with a confirmed email address before reporting spam
Hi,
I'm using COMSOL Multiphysics 5.4.0.388.
I'm follwoing through every step of the online COMSOL tutorial: "Modeling a Solenoid Actuator" - Part 13 of COMSOL's modelling a coil series.
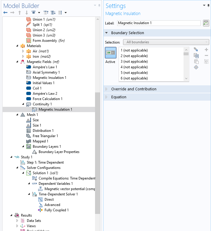
In the video (around 30m:09s), the COMSOL representative adds a continuity in the magnetic field section. Then, he opens up the constraint settings, and manually enables 'Use Weak Constraints'.
Unfortunately, I do not even have a constraint settings tab on my version of COMSOL. I have attached screenshots of my COMSOL model - the options for constraint settings do not appear in the 'continuity' branch of my model, nor it's sub-branch 'magnetic insulation 1'. There should be constraint settings in both of these branches.
Does anyone know the cause of this? Is this perhaps a feature of an older version of COMSOl, that has now been removed? If not, do you know what else it could be?
Thanks in advance!
