Mass Loss in Level-Set Tank Simulation After Air Injection

Please login with a confirmed email address before reporting spam

Hello everybody,

I am simulating, using the Level-Set method, a cylindrical tank partially filled with water (liquid phase, shown in red) and air. The geometry has been reduced to half of the cylinder by applying a symmetry boundary condition. From the bottom of the cylinder, air is injected through a nozzle at a constant flow rate for a time t*. The simulation was run up to a total time t,tot > t* (i.e., also after the injection stops).

Problem: By observing the gif/animation of the phase evolution, the mass (or volume) of the liquid phase gradually decreases over time: the water level keeps dropping and does not return to its initial level once the air injection stops.

My expectation is that, once the air injection ends, the system should return — within small numerical errors — to its initial liquid level. Where is the water “going”? What am I doing wrong in my setup?

Link to movie


2 Replies Last Post Oct 12, 2025, 6:20 p.m. EDT

Please login with a confirmed email address before reporting spam

Posted: 2 months ago Oct 3, 2025, 12:53 a.m. EDT

Hi,

Could it be a negative sign gone wrong somewhere? For instance, a source term behaving as a sink. What is happening to the air injected? What physics is accounting for it? If you describe in greater detail, that would be helpful.

Best

Hi, Could it be a negative sign gone wrong somewhere? For instance, a source term behaving as a sink. What is happening to the air injected? What physics is accounting for it? If you describe in greater detail, that would be helpful. Best

Please login with a confirmed email address before reporting spam

Posted: 2 months ago Oct 12, 2025, 6:20 p.m. EDT

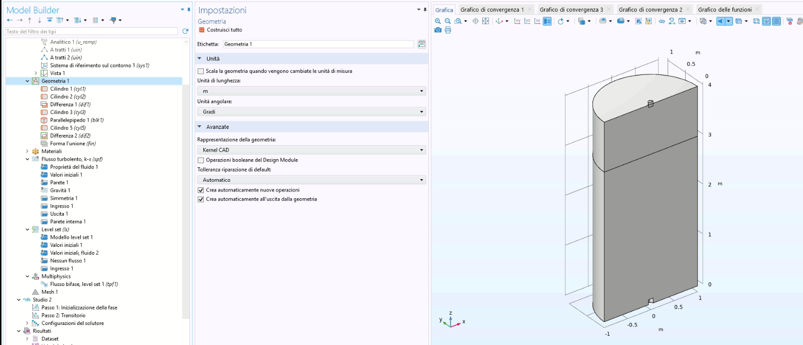
Hi, thanks for your suggestion — I’ll definitely check the possibility of a wrong negative sign. Below are some details of my setup that might help to better understand the problem, with reference to the attached schematic:

I am using a turbulent Level-Set model with k–ε, keeping the standard solver settings. The boundary conditions are as follows:

  • Top surface (outlet): pressure outlet with p = 0 Pa
  • Bottom surface (inlet): velocity inlet defined through a piecewise time function. Specifically, for t<30s the velocity is constant and equal to 0.5 m/s, and for longer times it is set to zero
  • Lateral surface: simmetry.

The mesh is the one automatically generated by the software (default “normal” type, without special refinement). The transient simulation was run in the time range (0, 0.5, 200) with a relative tolerance of 0.3.

Thanks again for pointing that out — any further advice on possible numerical causes or sensitive settings would be greatly appreciated.

Hi, thanks for your suggestion — I’ll definitely check the possibility of a wrong negative sign. Below are some details of my setup that might help to better understand the problem, with reference to the attached schematic: I am using a turbulent *Level-Set model with k–ε*, keeping the standard solver settings. The boundary conditions are as follows: * Top surface (outlet): pressure outlet with p = 0 Pa * Bottom surface (inlet): velocity inlet defined through a piecewise time function. Specifically, for t

Reply

Please read the discussion forum rules before posting.

Please log in to post a reply.

Note that while COMSOL employees may participate in the discussion forum, COMSOL® software users who are on-subscription should submit their questions via the Support Center for a more comprehensive response from the Technical Support team.